Инженерный тур. 2 этап
Инженерный тур олимпиады по урбанистике включает в себя ряд конкретных задач для проверки разносторонних компетенций участников, что обосновано следующим:
- Мультидисциплинарный характер. Задачи включают многообразныее аспекты урбанистики, что позволяет участникам продемонстрировать свою способность к комплексному подходу к разрешению сложных городских проблем.
- Проектирование и планирование. Задачи охватывают различные этапы проектирования и планирования городской среды, оптимизации инфраструктуры. Это дает возможность участникам показать свои навыки в городском проектировании и интеграции различных инженерных решений.
- Технические компетенции. Задачи направлены на проверку технических навыков участников, включая работу с геоинформационными системами. Это способствует развитию участников как технически подготовленных специалистов.
Задачи второго этапа разработаны так, чтобы подготовить участников к разрешению сложных городских проблем, анализу различных аспектов урбанистики и предоставить им возможность проявить креативность и инновационный подход в создании устойчивых и эффективных городских сред. Они соответствуют целям олимпиады, поощряют участников к развитию и применению знаний в области урбанистики и инженерии для создания лучших городов будущего.
Этап включает две задачи, каждая из которых решается командно.
Первая задача состоит из четырех частей, в которых необходимо выполнить геоинформационный анализ транспортной инфраструктуры города Новосибирска.
Для выполнения второй задачи нужно создать трехмерную модель территории Кировского района.
Дополнительные материалы к задачам: https://disk.yandex.ru/d/wgIakgpQeewAPw.
Командные задачи второго этапа инженерного тура открыты для решения. Соревнование доступно на платформе Яндекс.Контест: https://contest.yandex.ru/contest/69930/enter/.
По открытым данным OpenStreetMap (https://www.openstreetmap.org/, https://wiki.openstreetmap.org/wiki/Map_features) и ППК «Фонд развития территорий» (https://витрина.фрт.рф/myhouse) рассчитать в геоинформационной системе QGIS плотность маршрутов общественного транспорта на территории города Новосибирска.
Дать ответы на следующие вопросы (20 баллов за каждый ответ):
- Какое суммарное количество маршрутов общественного транспорта согласно данным OSM проходит в одном направлении по ул. Кирова на отрезке от ул. Бориса Богаткова до ул. Восход?
- Какое суммарное количество маршрутов общественного транспорта согласно данным OSM проходит в одном направлении по ул. Российской на отрезке от ул. Арбузова до ул. Демакова?
- Какое суммарное количество маршрутов общественного транспорта согласно данным OSM проходит в одном направлении по ул. Покрышкина магистраль на отрезке от ул. Титова до ул. Сибиряков-Гвардейцев?
- Какое суммарное количество маршрутов общественного транспорта согласно данным OSM проходит в одном направлении по ул. Вокзальная магистраль на отрезке от пр. Димитрова до ул. Ленина?
Находим с помощью справочной информации https://wiki.openstreetmap.org/wiki/Map_features названия тегов в OpenStreetMap для маршрутов общественного транспорта — рис. 1.1.
Рис. 1.1.При помощи сервиса Overpass-turbo составляем соответствующие запросы и находим маршруты общественного транспорта в Новосибирске — рис. 1.2.
Рис. 1.2.Экспортируем данные в векторный географический формат GeoJSON — рис. 1.3.
Рис. 1.3.Для дальнейшей работы пересохраним полученные геоданные в формат Shape — рис. 1.4.
Рис. 1.4.При изучении данных заметим, что несколько маршрутов общественного транспорта могут иметь одинаковое пространственное расположение и быть расположены друг на друге — рис. 1.5.
Рис. 1.5.Для подсчета накладывающихся друг на друга линейных объектов разделим полилинии на единичные линии. Для этого воспользуемся алгоритмом «Взорвать линии» — рис. 1.6.
Рис. 1.6.Полученные единичные линии сохраним из временного слоя в постоянный с проекцией EPSG:3857 — рис. 1.7.
Рис. 1.7.Для ускорения пространственных расчетов у слоя «Взорванные линии» создадим пространственный индекс — рис. 1.8.
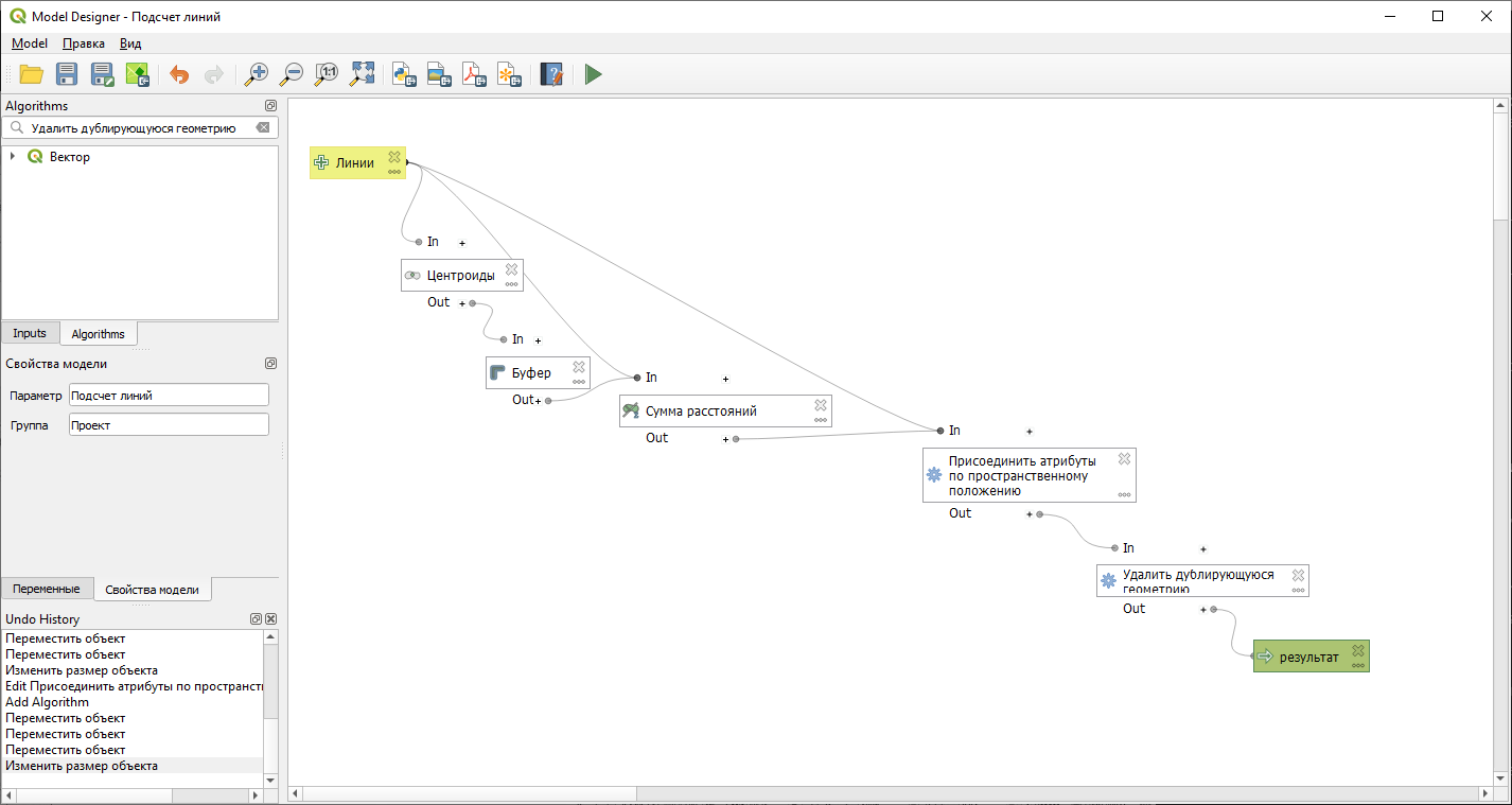
Рис. 1.8.Чтобы рассчитать, сколько линий расположены друг на друге, воспользуемся средствами визуального программирования — создание графической модели — рис. 1.9.
Рис. 1.9.Создадим графическую модель, которая будет находить центроиды линий и создавать вокруг них буферные зоны — рис. 1.10.
Рис. 1.10.После создания модели найдем ее в панели инструментов и применим для слоя со «взорванными линиями» — рис. 1.11.
Рис. 1.11.Чтобы посчитать количество линий, воспользуемся алгоритмом «Сумма расстояний» — рис. 1.12.
Рис. 1.12.Далее передадим значения количества линий из слоя полигонов в слой линий. Для этого используем алгоритм «Присоединить атрибуты по пространственному положению» — рис. 1.13.
Рис. 1.13.Затем удалим дублирующие линии. Для этого используем алгоритм «Удалить дублирующуюся геометрию» — рис. 1.14.
Рис. 1.14.В результате полученная графическая модель будет иметь вид как на рисунке 1.15.
Рис. 1.15.Запускаем составленный алгоритм — рис. 1.16.
Рис. 1.16.В результате выполнения алгоритма получили количество маршрутов городского транспорта на каждом из отрезков маршрута — рис. 1.17.
Рис. 1.17.Установим стиль отображения маршрутов городского транспорта в зависимости от их количества — рис. 1.18.
Рис. 1.18.В итоге получим тематическую карту обеспеченности территории транспортной инфраструктурой — рис. 1.19.
Рис. 1.19.- По полученным данным рассчитаем количество маршрутов общественного транспорта на заданных участках города. Всего дано четыре участка.
- 6 маршрутов (допустимый диапазон правильных ответов от 5 до 7);
- 17 маршрутов (допустимый диапазон правильных ответов от 16 до 18);
- 11 маршрутов (допустимый диапазон правильных ответов от 10 до 12);
- 12 маршрутов (допустимый диапазон правильных ответов от 11 до 13).
Построить трехмерную модель территории Кировского района города Новосибирска в геоинформационной системе QGIS или в программном продукте для 3D-моделирования Blender.
Трехмерная модель строится по открытым данным OpenStreetMap (https://www.openstreetmap.org/, https://wiki.openstreetmap.org/wiki/Map_features).
Для трехмерного моделирования территории в Blender данным OpenStreetMap можно воспользоваться аддоном BlenderGIS. Для трехмерного представления объектов на карте в QGIS применим либо инструмент 3D-карты, либо модуль Qgis2threejs. Модель, как правило, содержит здания, текстуры стен, крыш зданий и сооружений, элементы улично-дорожной сети, рекреационные зоны.
При оценивании трехмерной модели будет учитываться количество зданий, текстурирование стен, крыш зданий и сооружений, прорисовка элементов улично-дорожной сети, рекреационные зоны. Необходимым минимумом является отображение высоты зданий на основе информации об их этажности, содержащейся в семантике объектов, и подбор текстур стен и крыш зданий. Использование дополнительных элементов (малых архитектурных форм и элементов благоустройства) будет являться преимуществом при оценивании работ.
В качестве ответа загрузите архив с тремя изображениями трехмерной карты территории Кировского района в формате jpg. Максимальный размер архива — 10 Мб.
- количество зданий,
- текстурирование стен, крыш зданий и сооружений,
- прорисовка элементов улично-дорожной сети,
- рекреационные зоны.
Минимальные требования:
- отображение высоты зданий на основе информации об их этажности,
- подбор текстур стен и крыш зданий.
Использование дополнительных элементов (малых архитектурных форм и элементов благоустройства) является преимуществом при оценивании работ.






















