Инженерный тур. 1 этап
По открытым данным OpenStreetMap (https://www.openstreetmap.org/, https://wiki.openstreetmap.org/wiki/Map_features) и реформы ЖКХ (https://www.reformagkh.ru/opendata) рассчитать в геоинформационной системе QGIS плотность маршрутов общественного транспорта на территории города Новосибирска.
Задачи:
- Какое суммарное количество маршрутов общественного транспорта, согласно данным
OSM, проходит по ул. Кирова на отрезке от ул. Бориса Богаткова до ул. Восход? - Какое суммарное количество маршрутов общественного транспорта, согласно данным
OSM, проходит по ул. Российской на отрезке от ул. Арбузова до ул. Демакова? - Какое суммарное количество маршрутов общественного транспорта, согласно данным
OSM, проходит по ул. Покрышкина магистраль на отрезке от ул. Титова до ул. Сибиряков-Гвардейцев? - Какое суммарное количество маршрутов общественного транспорта, согласно данным
OSM, проходит по ул. Вокзальная магистраль на отрезке от пр. Димитрова до ул. Ленина?
Находим с помощью справочной информации https://wiki.openstreetmap.org/wiki/Map_features названия тегов в OpenStreetMap для маршрутов общественного транспорта.
Рис. 1.1.При помощи сервиса
Overpass-turboсоставляем соответствующие запросы и находим маршруты общественного транспорта в Новосибирске.Рис. 1.2.Экспортируем данные в векторный географический формат
GeoJSON.Рис. 1.3.Для дальнейшей работы пересохраняем полученные геоданные в формате
Shape.Рис. 1.4.При изучении данных заметим, что несколько маршрутов общественного транспорта могут иметь одинаковое пространственное расположение и перекрывать друг друга.
Рис. 1.5.Для подсчета накладывающихся друг на друга линейных объектов разделим полилинии на единичные линии. Для этого воспользуемся алгоритмом «Взорвать линии».
Рис. 1.6.Полученные единичные линии сохраним из временно слоя в постоянный с проекцией
EPSG:3857.Рис. 1.7.Для ускорения пространственных расчетов у слоя «Взорванные линии» создадим пространственный индекс.
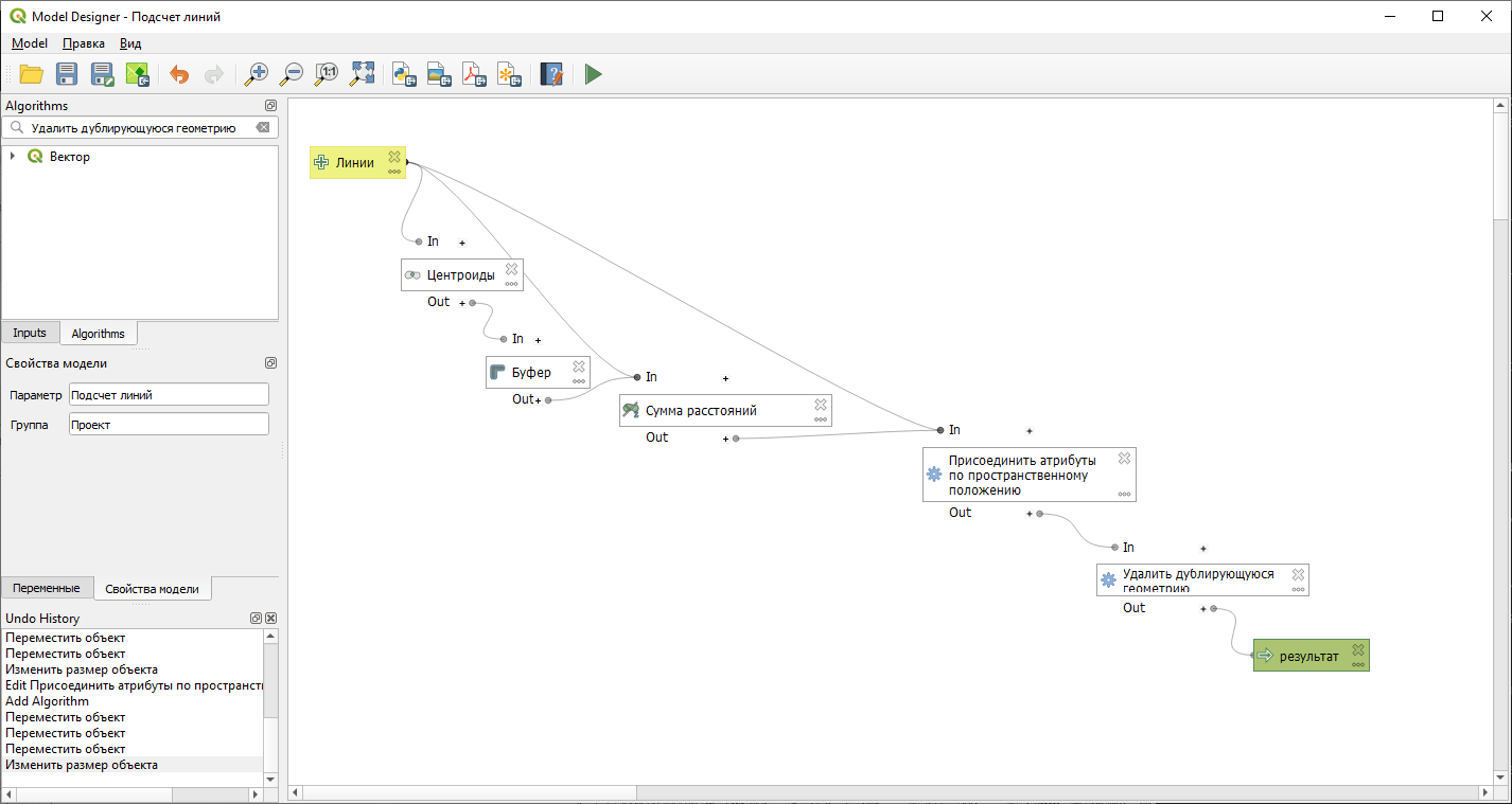
Рис. 1.8.Для того чтобы рассчитать, сколько линий расположены друг на друге, воспользуемся средствами визуального программирования — создание графической модели.
Рис. 1.9.Создадим графическую модель, которая будет находить центроиды линий и образовывать вокруг них буферные зоны.
Рис. 1.10.После создания модели найдем ее в панели инструментов и применим для слоя со «взорванными линиями».
Рис. 1.11.Чтобы посчитать количество линий, воспользуемся алгоритмом «Сумма расстояний».
Рис. 1.12.Теперь нужно передать значения количества линий из слоя полигонов в слой линий. Для этого используем алгоритм «Присоединить атрибуты по пространственному положению».
Рис. 1.13.После этого удалим дублирующие линии. Для этого используем алгоритм «Удалить дублирующуюся геометрию».
Рис. 1.14.В результате полученная графическая модель будет иметь следующий вид.
Рис. 1.15.Запускаем составленный алгоритм.
Рис. 1.16.В результате выполнения алгоритма получили количество маршрутов городского транспорта на каждом из отрезков маршрута.
Рис. 1.17.Установим стиль отображения маршрутов городского транспорта в зависимости от их количества.
Рис. 1.18.В результате получили тематическую карту обеспеченности территории транспортной инфраструктурой.
Рис. 1.19.- По полученным данным необходимо рассчитать количество маршрутов общественного транспорта на заданных участках города. Всего дано четыре участка.
- Шесть маршрутов (допустимый диапазон правильных ответов от пяти до семи).
- 17 маршрутов (допустимый диапазон правильных ответов от 16 до 18).
- 11 маршрутов (допустимый диапазон правильных ответов от 10 до 12).
- 12 маршрутов (допустимый диапазон правильных ответов от 11 до 13).
Необходимо построить трехмерную модель территории Кировского района города Новосибирска в геоинформационной системе QGIS или в программном продукте для 3D-моделирования Blender. Трехмерная модель строится по открытым данным OpenStreetMap (https://www.openstreetmap.org/, https://wiki.openstreetmap.org/wiki/Map_features).
Для трехмерного моделирования территории в Blender данным OpenStreetMap можно воспользовать аддоном BlenderGIS. Для трехмерного представления объектов на карте в QGIS можно воспользоваться либо инструментом Новый 3D-карты, либо модулем Qgis2threejs. Необходимо задать значение высоты зданий на основе информации об их этажности, содержащейся в семантике объектов. Также необходимо подобрать текстуры стен и крыш зданий.
Трехмерная модель строится на территорию Кировского района города Новосибирска. При оценивании будет учитываться количество зданий, текстурирование стен, крыш зданий и сооружений, прорисовка элементов улично-дорожной сети, рекреационные зоны.
Необходимым минимумом является отображение высоты зданий на основе информации об их этажности, содержащейся в семантике объектов, и подбор текстур стен и крыш зданий. Использование дополнительных элементов (малых архитектурных форм и элементов благоустройство) будет являться преимуществом при оценивании работ.




















